How to generate ER diagram using Oracle SQL developer

Tool Used : SQL Developer version 3.1.07
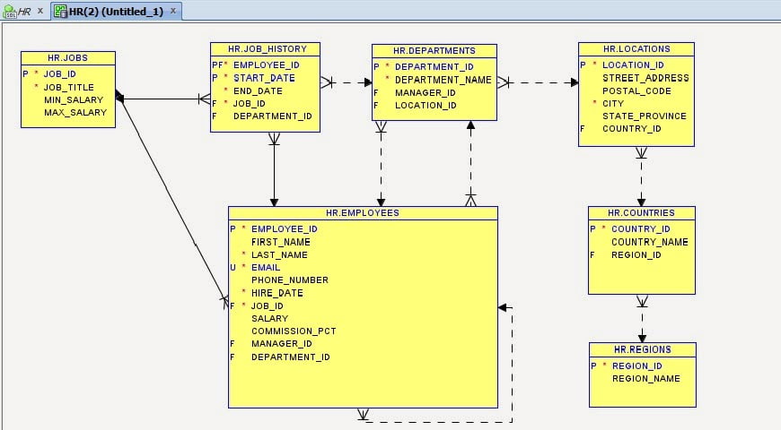
Schema Used : HR
Tables Used : Countries, Departments, Employees, Job_History, Jobs, Locations, Regions

Navigate the below path and step by step screen shots:
File > Data Modeler > Import > Data Dictionary
1# Select DB Connection and click on next

2# Select Schema/DB you wish to import and select Import to New Relational Model and click on next  

3# select the objects you wish to import and click on next and finish

4# E-R relationship diagram is created between list of tables

5# You can save and print ER relationship by following below path

File > Data Modeler > Print Diagram or Print

I hope I made my self clear. Please let me know your success and failures.